• Home
  • /
  • Constant Contact vs. Brevo comparison 2026

Constant Contact vs. Brevo comparison 2026

By Stacy Kimbell

Last update: January 28, 2026

For this Constant Contact vs. Brevo comparison, I spent a significant amount of time using and analyzing both email marketing tools. Since a complete 100% comparison would take too long and I doubt it’d have measurable value, I decided to focus on the areas that matter most in real-world use: ease of use, automation, pricing, and scalability.

I’ve been closely monitoring Brevo vs. Constant Contact over time, regularly testing updates and new features to keep this comparison up to date and accurate. It’s true that both  platforms are popular, but they serve different user bases and offer slightly different functionalities.

Read on to see how Constant Contact vs. Brevo compare in 2026.

My quick verdict

The winner – Brevo

4.6

During the testing period, I found that Brevo now performs better overall, but Constant Contact also has its place in the industry. Brevo offers advanced features such as a native CRM, SMS marketing, and transactional emails, all while maintaining a highly competitive price point and a strong free plan.

What Brevo features are better than Constant Contact?

Brevo offers better:
  • More advanced features (CRM, SMS, transactional email)
  • Powerful automation
  • Great free plan (300/day)
  • Strong segmentation
While Constant Contact
  • Extremely user-friendly
  • Simple drag-and-drop interface
  • Excellent for email beginners
  • Strong support

Constant Contact vs. Brevo: overview

Both Constant Contact and Brevo are strong and reliable email marketing platforms. If all you’re going to do is create professional campaigns and nothing more, you can easily choose either one. If you need specific functionality, however, you may need to research their differences a bit.

While testing the two platforms, I’ve noticed some key differences that made it clear which one is the winner. Constant Contact is a dedicated email tool focused on simplicity and support; Brevo, on the other hand, has become a full-stack marketing CRM with more advanced capabilities.

To help you decide which one matches your needs best, I’ve broken down the key differences in the table below:

Feature
Brevo (Winner)
Constant Contact
Best for
Businesses needing advanced marketing features
Small businesses focused on simplicity
Overall rating
4.6
4.1
Pricing model and starting price
Pricing based on emails (more flexible), paid plans start at $9/month
Pricing based on the number of contacts, paid plans start at $12/month
Free plan
Available
Not available
Ease of use
Easy to use, slightly more advanced
Very beginner-friendly
Email automation and workflows
Advanced automation workflows
Basic autoresponders
AI features
AI-powered content, sales help, and support assistance
AI content and subject line generator
Analytics and reporting
More detailed analytics and reporting
Basic campaign reports
Transactional emails
Included
Needs integrations
SMS marketing
Built-in
Paid add-on
CRM and contact management
Integrated lightweight CRM
Basic contact lists
Email templates
Good templates with flexibility
Strong template library
Integrations
Wide range of CRM, CMS, and more tools integrations
Massive library of third-party app integrations
Customer support
Email and chat (plan-dependent)
Phone, chat, and email

Brevo vs. Constant Contact pricing

Both platforms offer scalable pricing tiers, but the models to calculate your bill are fundamentally different. During my time comparing the two, the right choice largely depends on whether you want to pay for the size of your contact list or the number of emails you want to send.

Here’s a brief breakdown of the pricing structure:

Plan
Brevo
Constant Contact
Starter/Lite
$9/month, from 5,000 emails/month
Starts from $12/month (0-500 contacts)
Standard
$18/month, from 5,000 emails/month
Starts from $35/month (0-500 contacts)
Professional/Premium
$499/month, from 150,000 emails/month
Starts from $80/month (0-500 contacts)
Enterprise
Custom price, from 1,000,000 emails/month
N/A

Brevo starts at $9/month, while Constant Contact starts at $12/month.

The pricing structure is the biggest differentiator here. Brevo charges based on the number of emails you send, meaning you can store unlimited contacts without paying extra. It’s the perfect scenario if you have a huge list, but aren’t emailing them all daily.

Constant Contact pricing scales with the number of contacts for each plan. For example, if you have 10,001–15,000 contacts, the Lite plan costs $180/month, the Standard plan costs $210/month, and the Premium plan costs $325/month. Even if you don’t email all the contacts you pay for, the pricing remains the same.

For long-term growth, I believe Brevo’s model offers better value because you’re not penalized for having a growing (unnecessarily always active) subscriber base.

Summary

Brevo’s pricing model is based on email volume rather than list size, making it more affordable as you scale. On top of that, the starting price is lower than Constant Contact’s.

Winner: Brevo

Brevo vs. Constant Contact ease of use

Both Brevo and Constant Contact have convenient interfaces and are easy to use. Since it’s a general overview, I prefer my email tool’s ease of use over its functionality. After all, it’s easier to have a clean room when you only have the absolute essentials.

Constant Contact is as beginner-friendly as it gets. The interface was remarkably simple, and the setup process was frictionless. As mentioned before, it’s clearly geared toward users who want to get a campaign up and running without worrying about technical settings.

Image via Constant Contact

Brevo, on the other hand, is a bit more advanced. While it’s still absolutely user-friendly, it offers significantly more options and flexibility once you learn the ropes. It’s a necessary trade-off. If you want to furnish your room, you sacrifice some space to achieve the end result you want.

Image via Brevo
Summary

While I didn’t like having to enter credit card details just to test the platform, I still have to give this round to Constant Contact, as the dashboard’s simplicity is just better: 2 clicks is all it takes to get to the campaign editor, and it looks simpler than Brevo’s.

Winner: Constant Contact

Email automation and workflows

When comparing Constant Contact vs. Brevo, the feature that stood out the most was automation capabilities.

Constant Contact only provides basic autoresponders, not much more. You can set up basic welcome workflows and birthday messages, but it essentially stops there. It’s still great for linear communication, but it lacks the depth for more complex workflows.

Image via Constant Contact

Brevo, on the other hand, supports multi-step workflows and more advanced triggers. I created paths that change the customer’s journey based on their actions on my website. For example, if someone visits a specific page, I can set up a highly personalized email about the product on that page. That doesn’t seem possible on Constant Contact. 

Image via Brevo

While Constant Contact can easily handle a standard welcome email, Brevo allows you to build more complex behavior-based campaigns that, for example, automatically follow up if a user ignores the first message or sends a discount code if they click but don’t buy.

If you intend to be serious about email marketing and want to utilize the benefits of personalized automations, then these capabilities are essential. Otherwise, your lead nurturing efforts will likely be less than ideal.

Summary

Brevo wins by a far shot since it supports advanced workflows and has more triggers (behavioral included) that fire off an automation. Constant Contact is just too basic to support a growing business that wants to generate part of itsrevenue on autopilot.

Winner: Brevo

Constant Contact vs. Brevo AI features

AI is quickly becoming a standard in email marketing, but its quality still leaves me skeptical. Comparing Brevo vs. Constant Contact, they have different approaches to implementation.

Brevo deeply integrates AI into the creation, optimization, and support process. While testing, I found the AI agent feature quite helpful. You can ask questions, and it will help you navigate the platform, which is especially useful for newcomers.

Image via Brevo

Aside from that, Brevo also has more AI-enabled features:

  • Content suggestions. Helps generate email body and subject line copy when you’re stuck.
  • Sales help. The AI sales assistant can automate deal creation and enrich contacts.
  • Conversation agent. Summarizes live chats, refines responses, and transforms notes into messages.

Constant Contact also has AI features. I checked their AI assistant as well since I believe it’s the core part of self-onboarding. This time, I wanted to see if it could actually do something rather than just answer. Unfortunately, it can’t. It only gives instructions, which is also good enough. To be fair, Brevo’s assistant also cannot do that.

Image via Constant Contact

Other than that, it offers tools for drafting basic content, but it’s primarily focused on simple text generation. In comparison, Brevo’s AI has more “ingrained” features that help go deeper than simple text generation.

Summary

Brevo wins with its more advanced AI features that go beyond text generation. It includes tools for marketing, sales, and support teams, which beats Constant Contact’s text-limited AI assistants.

Winner: Brevo

Brevo vs. Constant Contact analytics and reporting

When I compared Brevo vs. Constant Contact in terms of analytics and reporting, the difference is still the same: it’s depth vs. simplicity.

Both platforms provide the essential metrics you need to understand how your email campaigns or automations perform: open rates, click-through rates, and unsubscribe numbers. But when it comes to detail, the difference is clear.

Brevo provides more detailed and flexible reporting. The dashboard even shows granular data, such as heatmaps, geography reports, and device statistics, so you can see where users are clicking and what devices they’re using. In turn, it gives you the insights you need to fine-tune and improve my designs and content.

Since I was only testing, I couldn’t check the report in a real environment, but their documentation includes an entire page dedicated to how reporting works.

Image via Brevo

Constant Contact, in contrast, focuses entirely on simpler reports. The data is easy to read, and you can understand how the email performed without overanalyzing it. That said, you won’t be able to understand as much as you would from Brevo’s reporting dashboard.

To be completely honest, I’m not sure whether simplicity does what it should here, as well. The graph looks intimidating, which is counterintuitive given that all the numbers you need to know are cleanly listed right below.

Image via Constant Contact

All in all, detailed analytics are essential because they directly contribute to your email performance. If you cannot understand what’s going wrong, you won’t be able to fix it. 

Summary

This one was a no-brainer for me, as I found Brevo’s reporting not only more detailed but also more organized and better documented. While Constant Contact is known for its simplicity, I personally couldn’t see it that way when it comes to reporting.

Winner: Brevo

Brevo vs. Constant Contact transactional emails

Both Brevo and Constant Contact allow you to communicate with customers automatically, but when it comes to transactional emails, they’re not the same. Putting it bluntly, one supports it well; the other — not really.

Constant Contact can send basic transactional messages, especially automated welcome emails, but it’s not a dedicated transactional platform. It relies on marketing automation tools rather than a dedicated SMTP relay.

Brevo, however, is built to handle this natively. I was able to configure order confirmations and account notifications to send instantly and effortlessly.

Now, it’s not that crucial a feature if your online store runs on, for example, WooCommerce, since it provides built-in transactional messaging. If your platform doesn’t offer these messages, and you need them, it’s better to get a tool that offers both email marketing and transactional messaging.

Summary

Brevo is a clear winner since it supports transactional emails natively. Constant Contact lacks the dedicated SMTP functionality needed to send order receipts.

Winner: Brevo

Brevo vs. Constant Contact SMS marketing

Multi-channel marketing is key to reaching customers where they are. In this comparison between Brevo and Constant Contact, I found a clear distinction in how they handle mobile messaging.

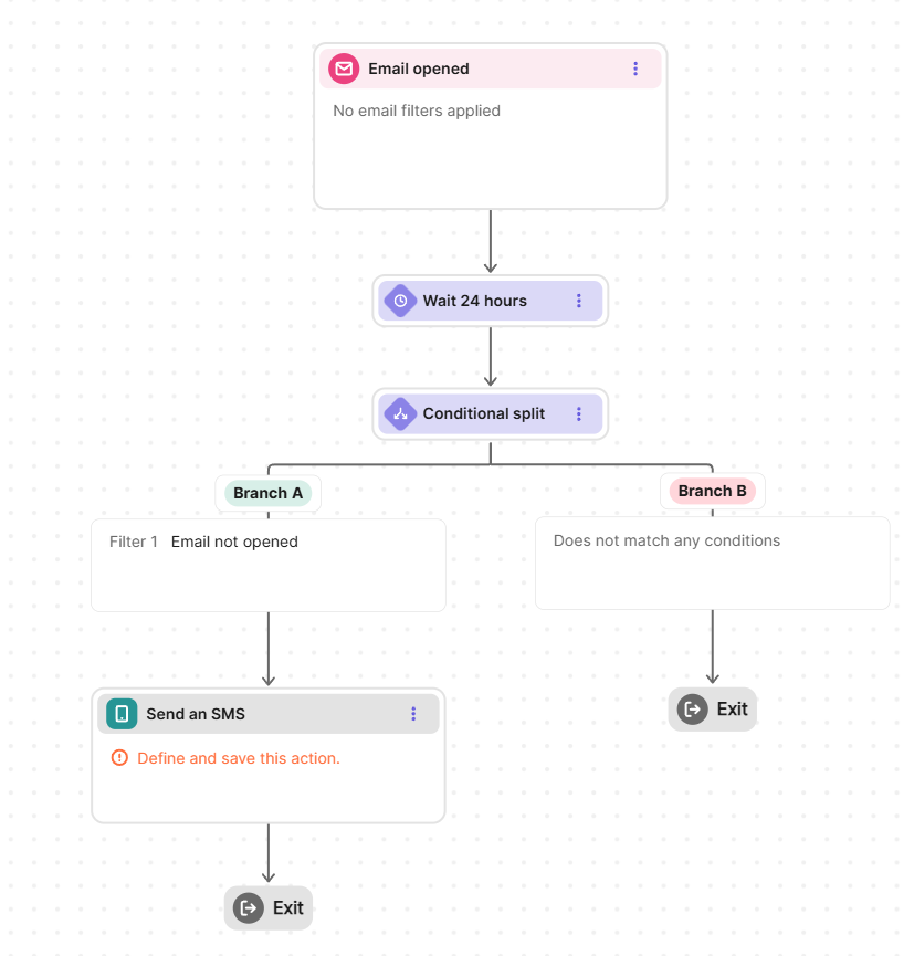
Brevo includes built-in SMS marketing as a core feature. I added an SMS step directly into my automation workflows. For example, I wanted to send a text coupon if a user didn’t open an email after 24 hours.

Image via Brevo

Constant Contact offers SMS, but I found the options to be more limited or treated as a paid add-on, depending on the plan. I also didn’t see the option to add an SMS message as an action within the automation builder, as I did with Brevo. There only seems to be the “Send an email” option.

Image via Constant Contact

While SMS is not an absolute necessity, it remains beneficial for urgent messages like flash sales or appointment reminders, where emails might be missed.

Summary

Brevo includes built-in SMS marketing that integrates easily with email workflows. Constant Contact’s SMS features are lacking or hard-locked behind a paywall.

Winner: Brevo

CRM and contact management

I also looked at how each platform manages individual contact profiles and basic CRM functionality, including interaction history and data fields.

Brevo functions as a lightweight CRM. I could store a contact’s interaction history, notes, and tasks. It allows for dynamic segmentation based on behavior across emails and your website.

Image via Brevo

Constant Contact relies on basic contact lists. While you can technically segment users, it’s more like managing a spreadsheet. There are no pre-built segment options, and all you can do is set everything up yourself.

Image via Constant Contact
Summary

Brevo provides lightweight CRM functionality beyond basic contact lists and also offers pre-built segmentation options based on user behavior. Constant Contact only gives a modernized data entry solution.

Winner: Brevo

Constant Contact vs. Brevo email templates

While comparing the two in terms of template library size and quality, it felt well-balanced. One is bigger, the other more flexible. I did find a concerning part here: even though Constant Contact’s library was massive and beginner-friendly, a common complaint was that it was not enough or lacked aesthetics.

Image via G2

Other than that, the templates were polished and easy to use out of the box. They’re designed for a quick campaign setup, all you need to do is use your brand assets. Customization of the templates is more guided and structured.

In terms of reviews, the same could be said about Brevo, as well. There are more complaints about the templates than praises.

Image via G2

Which is ironic because Brevo is known for more flexible and customizable templates. My experience was also different from the review above. They allowed for more layout control and easier adjustments for branding. It does, however, require slightly more setup than Constant Contact.

Comparison angle:

  • Constant Contact is best for beginners, small businesses, and fast newsletter creation.
  • Brevo is best for users who want more control over layout and branding.
Summary

Constant Contact has a vast library of ready-to-use templates, which makes it a winner in terms of speed and selection. Brevo, on the other hand, offers more customization flexibility. At the end, the winner for you depends entirely on your design needs.

Winner: Tie

Brevo vs. Constant Contact integrations

Both tools integrate with common business platforms, but the ecosystems differ in size and type. Brevo offers more than 150 integrations with CRM, CMS, and more, while Constant Contact offers integrations with 300+ third-party apps.

While the numbers say otherwise, Brevo still has a broader integration ecosystem and connects easily with other CRM tools, advanced marketing suites, and sales platforms. This is crucial for automatically syncing data between your store and your email tool, saving time.

Constant Contact supports many popular third-party apps and common small-business platforms (like Shopify or WordPress). Its integrations focus more on niche apps you can use for different purposes.

Summary

It depends heavily on what you need. If you need technical integrations with CRMs or CMS platforms, Brevo is a better choice. But if you’re looking for apps that make some tasks easier to manage, Constant Contact may offer a larger selection.

Winner: Tie

Constant Contact vs. Brevo customer support

Support is where Constant Contact gets a clear edge over Brevo: phone support.

Constant Contact offers phone, chat, and email support. While I’m not sure how many people actually prefer calling someone on the phone instead of opening a chat or sending an email, it’s still an option Brevo doesn’t offer.

Brevo, on the other hand, offers chat and email support, but availability varies by plan. Phone support isn’t a standard channel here, so if you’re someone who likes calling, it could be a deal-breaker.

Support feature
Brevo
Constant Contact
Email support
Yes (plan-dependent availability)
Yes (widely available)
Live chat support
Yes (support chat)
Yes
Phone support
Not available
Yes (included on multiple plans)
24/7 support
Not guaranteed
Not standard, varies by plan
Help center/knowledge base
Yes (articles, guides)
Yes (extensive articles and tutorials)

Brevo customer support reviews

  • Saverio G. Customer support response times are often sluggish unless you pay for a premium plan.
  • Elias R. Brevo’s support team has been prompt and genuinely helpful. It’s a relief knowing we won’t be stuck mid-campaign.

Constant Contact support reviews

  • Nina. Catalyst exhibited patience and provided excellent customer service as he walked me through the steps that his colleague, Chris, initially resolved for my issue, which I did not realize had been completed.
  • Pat Keenan. I had a subscription with them. Although it wasn’t a fit for me, the customer service was outstanding. Excellent communication and always dealt with a nice person. Laura, my last call was excellent.
Summary

Based on the available channels and online reviews, I have to say Constant Contact is better in terms of support. If you’re someone who values genuine human interaction when things go wrong, it could be a decisive factor.

Winner: Constant Contact

Brevo vs. Constant Contact: Which one is better?

After comparing every central feature, the answer to Brevo vs. Constant Contact is straightforward for most modern businesses: Brevo is the overall winner.

Feature
Pricing model and starting price
Free plan availability
Ease of use
Email automation and workflows
AI features
Analytics and reporting
Transactional emails
SMS marketing
CRM and contact management
Email templates
Integrations
Customer support
Feature
Brevo
Constant Contact
Verdict
Pricing model and starting price
🏆 Winner
Brevo offers more flexible pricing based on the number of emails sent and lower entry pricing.
Free plan availability
🏆 Winner
Brevo provides a permanent free plan, while Constant Contact only offers paid plans.
Ease of use
🏆 Winner
Constant Contact is more beginner-friendly with a simpler learning curve.
Email automation and workflows
🏆 Winner
Brevo supports more advanced, multi-step automation workflows.
AI features
🏆 Winner
Brevo includes AI tools for content, sales, support, and optimization, while Constant Contact’s AI is limited.
Analytics and reporting
🏆 Winner
Brevo offers more detailed and flexible reporting for campaign analysis.
Transactional emails
🏆 Winner
Brevo supports transactional emails natively; Constant Contact does not.
SMS marketing
🏆 Winner
Brevo includes built-in SMS marketing, which Constant Contact lacks.
CRM and contact management
🏆 Winner
Brevo provides lightweight CRM functionality beyond basic contact lists.
Email templates
Tie 🤝
Tie 🤝
Constant Contact excels in ease of use, while Brevo offers more customization flexibility.
Integrations
Tie 🤝
Tie 🤝
Brevo offers a broader integration ecosystem across marketing and sales tools.
Customer support
🏆 Winner
Constant Contact stands out with phone support in addition to chat and email.

Brevo offers a more scalable pricing model, superior automation capabilities, built-in CRM and SMS features, and transactional email capabilities that Constant Contact simply cannot match at the moment.

If you’re a growing business looking for a complete marketing platform, Brevo is the better choice. However, Constant Contact is still a good choice for small business owners who want simplicity and better customer support over advanced features.

In short, if you want advanced functionality and more control over your efforts, choose Brevo. If you just need to send simple newsletters, Constant Contact could be your better choice.

Our team strives to be accurate and unbiased in reviewing email tools. However, we recognize that mistakes can happen, and it’s essential for us to stay up to date. If you come across any errors or things that need to be reviewed again, please let us know.

Stacy Kimbell
Co-founder & Chief Editor
Stacy Kimbell has nine years of experience in email marketing. She's worked with different email platforms and created many successful email campaigns for online and offline, well-established as well as family businesses. Stacy is excited to share her expertise with readers.


One response to “Constant Contact vs. Brevo comparison 2026”

  1. A motivating discussion is definitely worth comment. I do think that you ought to write more about this subject, it
    might not be a taboo matter but generally folks don’t speak about such issues.
    To the next! Kind regards!!

Leave a Reply

Your email address will not be published. Required fields are marked *